아직 프로젝트와 repository를 연동하지 못했다면 이전 게시글을 참고해주세용
https://code-hyoon.tistory.com/16
[Github] 초기 세팅부터 소스트리(Sourcetree) 연동까지[1]
개발환경 : Window 안녕하세요 개발환경을 새로 세팅하거나 새로운 프로젝트를 오랜만에 시작할 때 항상 헷갈리기 마련입니다 ㅠㅠ 자주 해보지 않으면 까먹고 또 검색해야 하기 때문에 정리를
code-hyoon.tistory.com
안녕하세요
이번엔 프로젝트를 편리하게 관리하기 위해 Git GUI인 소스트리를 사용해보려고 합니다.
https://www.sourcetreeapp.com/
Sourcetree | Free Git GUI for Mac and Windows
A Git GUI that offers a visual representation of your repositories. Sourcetree is a free Git client for Windows and Mac.
www.sourcetreeapp.com
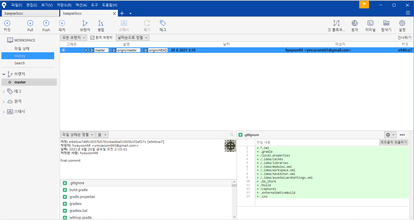
1. Root Folder 가져오기 - 로컬 저장소 연동
1) repository와 연결되어 있는 폴더를 가져옵니다.



2. Github Repository 가져오기 - 원격 저장소 연동
github-> 위 폴더와 연동되어 있는 repository 주소를 복사합니다.

sourtree -> Clone -> 빨간 상자에 복사한 주소를 입력하고, 두 번째 칸에는 원격 저장소가 될 빈 폴더를 선택해주고
클론해줍니다.


이렇게 연동은 완성되었습니다.
감사합니다
'Useful' 카테고리의 다른 글
| [vmware] vmware에서 kali 설치 시 마우스 커서가 안보이는 현상 해결 (0) | 2026.02.06 |
|---|---|
| [Github] 깃허브 프로젝트 협업 하기 - Repository 외부 사용자 초대 (0) | 2021.08.20 |
| [Github] unable to access 'https://github.com/***/test.git/': The requested URL returned error: 403 오류 (0) | 2021.08.20 |
| [Github] 초기 세팅부터 소스트리(Sourcetree) 연동까지[1] (2) | 2021.08.19 |